Touchpad and keyboard are not working on a laptop.
What could be the problem?
There is a option when the Touchpad can be disabled with Second Function Buttons, but here we gonna talk about something other.
In case of BAD SECTORS on the Hard Drive, Uncompleted Windows Updates and some other cases, it happens after the restart the Touchpad or the Keyboard or the both not to working. In Device Manager, the names of the corresponding devices, are with yellow exclamation mark.
How we can work on the laptop, we need to attach additional keyboard or mouse on USB.
In most cases this can be fixed with editing the Registry.
Here is given the full procedure step by step:
In the RUN field, type: regedit, and hit Enter.
Then the Registry Editor will be open in a new Window:
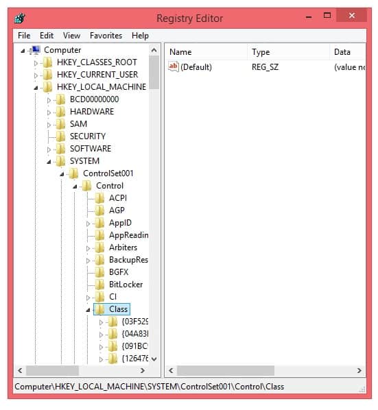
The we need to open the flowing path: HKEY_LOCAL_MACHINE\SYSTEM\ControlSet001\Control\Class
Next we make the Window wider, and we search for the following Registry: {4d36e96b-e325-11ce-bfc1-08002be10318}
This is the Registry for the Keyboard.
We only click on the folder and on the right side will be shown the content. We look at the registry item UpperFilters. If we double click this item, it will be opened, like this:
Now we see the problem why the keyboard is not working. The first line, aswKbd is unnecessary and need to be deleted. As shown on the next picture, the content in the UpperFilters should be only kbdclass.
With this, we are done with the keyboard. Now let search the registry for the touchpad. Here it is couple lines down: {4d36e96f-e325-11ce-bfc1-08002be10318}.
As we see here, the content of the UpperFilters registry is mouclass, and that is what it should be. If we have something else except this, we need to delete it.
After this we need to restart the Windows and the touchpad and keyboard should work.








